Skip to content

Knitteddata

  • Home
  • About
  • Contact
  • Speaking
Subscribe
Only Knit the New Rows: Incremental Refresh

Only Knit the New Rows: Incremental Refresh

You get only a few new rows in your data source, and yet you refresh…
Read More
1 April 2026Tags: Data Modelling, Incremental Refresh, Power BI
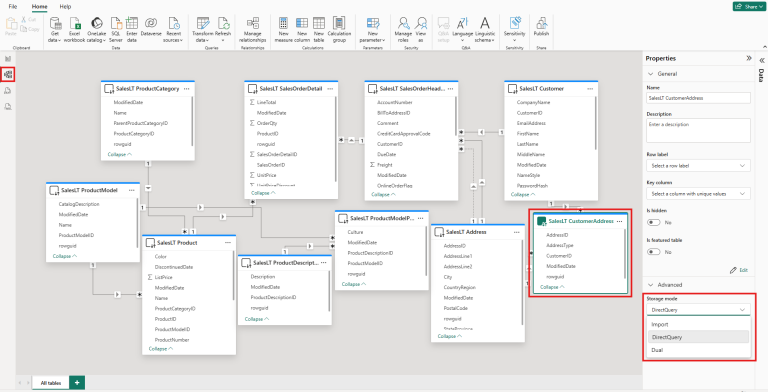
Dual Mode Without the Knots: Power BI Dual Tables Explained

Dual Mode Without the Knots: Power BI Dual Tables Explained

There are 3 storage modes for tables in Power BI. Import In Import mode, data…
Read More
24 February 2026Tags: Data Modelling, Power BI
Cast On with C#: Initial Setup for Scripting in Tabular Editor

Cast On with C#: Initial Setup for Scripting in Tabular Editor

I love scripting because it turns boring and repetitive tasks, like creating measures and editing…
Read More
23 February 2026Tags: C# Scripting, Power BI, Tabular Editor

Paulina Jędrzejewska
Director of Business Intelligence

Hi, I’m Paulina Jędrzejewska. By day I teach, train, and speak at conferences. By night I knit.
This blog brings those threads together with actionable tutorials, session follow-ups, and behind-the-scenes notes.
Stay in the loop on LinkedIn for blog and speaking updates. See my knitting and crochet on Instagram.

  • LinkedIn
  • GitHub
  • Instagram
  • Facebook
Tags

C# Scripting Data Modelling Incremental Refresh Power BI Tabular Editor

Search
Categories
  • Fabric
  • Power BI

C# Scripting Data Modelling Incremental Refresh Power BI Tabular Editor

Copyright 2026 — Knitteddata. All rights reserved.
Scroll to Top